微信公众号功能使用说明
本文整理于网络,仅供阅读参考,如有不妥之处,敬请批评指正!如果您想加入微擎社区版技术大牛微信群和QQ群,请联系微信: ccccyyyy4444 或者 QQ:155120699
说明:登录软擎控制台→访问微擎系统→客户端→所有平台→进入公众号(可以常用的公众号设为星标,方便访问)


增强功能
一、自动回复
包含关键字自动回复,非关键字自动回复,首次访问自动回复,默认回复,常用服务,自定义接口回复,回复设置。
(1)关键字自动回复
- 添加关键字回复

说明:
- 关键字是每个规则内必须设置的,相当于该规则的入口,用户在触发设置的关键字时才会回复该规则。
以下回复,请先确保公众号拥有高级接口权限,例如普通订阅号没有图片回复权限。
1.)回复图文:
点击添加关键字回复,触发后回复内容选择图文,图文可以同步微信官方已发表的或者本地新建图文素材,并设置关键字,公众号内触发关键字,进入到该图文回复内。
2.)回复文字:
点击添加关键字回复,触发后回复内容选择纯文字或文字加跳转链接,并设置关键字,公众号内触发该关键字,公众号返回该文字回复。
3.)回复微信图片:
点击添加关键字回复,触发后回复内容选择微信图片,图片可以同步平台素材或者提取网络图片,并设置关键字,公众号内触发关键字,公众号返回该图片。
4.)回复音乐:
点击添加关键字回复,触发后回复内容选择音乐,设置音乐标题、选择音乐、描述等信息,并设置关键字,公众号内触发关键字,公众号返回该音乐回复。
5.)回复语音:
点击添加关键字回复,触发后回复内容选择语音,本地上传语音文件,并设置关键字,公众号内触发关键字,公众号返回该语音回复。
6.)回复视频:
点击添加关键字回复,触发后回复内容选择视频,本地上传视频文件,并设置关键字,公众号内触发关键字,公众号返回该视频回复。
7.)回复小程序:
点击添加关键字回复,触发后回复内容选择小程序,填写小程序卡片标题、路径、Appid和图片信息,并设置关键字,公众号内触发关键字,公众号返回该小程序回复。
- 添加应用关键字回复
该回复可直接选择应用建立规则,更加方便,无需进入到公众号模块内设置。点击添加应用关键字,选择该公众号可使用模块,进入之后设置模块入口关键字即可。

(2)非关键字自动回复
说明:
- 非关键字自动回复是指可以控制其他特殊状态的回复,比如用户直接发送图片,就可以选择回复该图片的消息类型。

a.可控制该消息类型是否开启关闭,如图是关闭状态;
b.点击编辑可以选择该消息回复类型,可选择关键字或者模块保存即可。
(3)首次访问自动回复
说明:
- 该回复就是常规的欢迎回复,粉丝关注公众号之后主动推送的消息。该回复需要选择匹配之前建立的规则关键字。

点击触发关键字,可以选择之前建立的规则关键字,保存之后相当于该规则已添加到欢迎回复内,用户首次关注之后自动回复。
例如:
之前设置了一个文字回复,内容为“您好,感谢您的关注”,关键字为“欢迎语”,点击下图的触发关键字,选择关键字为“欢迎语”的规则,提交保存即可。



(4)默认回复
说明:
- 有时候粉丝在和公众号互动的时候,不触发关键字的情况下,公众号不会返回任何的消息,默认回复则可以解决这个问题。

a.无论粉丝给公众号发送什么消息,在不触发任何关键字的情况下,都会触发此条关键字回复。
b.设置方法和首次访问自动回复设置相同,可以参考“首次访问自动回复设置”。



(5)常用服务
常用服务内接口都是设置好的,无需其他设置,开启后直接使用即可。

例如:

(6)自定义接口回复
说明:
- 自定义接口回复,可以在不修改公众号接口的情况下,调用回复其他第三方平台规则。

a.填写其他平台提供给你保存至公众平台的URL(远程地址)和Token;

b.添加此模块的规则后,只针对于单个规则定义有效,如果需要全部路由给接口处理,则修改该模块的优先级顺序。
(7)回复设置

a.回复设置是指对于每一个用户,在当天内,某一个关键字连续并重复回复超过设置次数后,自动回复失效;
b.“0”表示不限制,最大可设置50。
二、自定义菜单
自定义菜单是显示在微信公众号底部的导航条,可帮助粉丝迅速了解该公众号的一款便捷工具,使用自定菜单前请确保您的公众号类型拥有高级接口权限。
自定义菜单包括:默认菜单和个性化菜单。
(1)默认菜单
点击左侧的手机模拟会话框加号,添加自定义菜单,最底部为一级导航菜单栏,可直接设置导航内容,还可以多个新建二级导航菜单栏。

默认菜单的建立:
默认菜单的建立方式共分为以下几种:
1.)消息触发:
可选择图文,图片,语音,视频素材和触发关键字。
2.)跳转网页触发:
可直接选择系统内已有链接和自行添加链接。(自行添加的链接需加上http或https)。
3.)扫码触发:
可匹配关键字,手机端点击后直接触发扫一扫按钮。(类似微信的扫一扫)。
4.)地理位置触发:
可匹配关键字,手机端点击后,可发送当下粉丝的地理位置至公众号,可以配合自动回复的地理位置或上报地理位置使用。
5.)拍照发图/拍照相册/相册发图触发:
可匹配关键字,手机端点击后,调用手机拍照或相册功能。
6.)关联小程序:
填写相关配置配置参数,完成后,点击菜单跳转到关联的小程序,前提需要确保小程序与公众号是关联状态。
说明:
a.当前菜单:当前正在使用的自定义菜单;
b.历史菜单:之前使用过的自定义菜单,新建菜单栏会保存在历史菜单栏列表下。

(2)个性化菜单
个性化菜单使用方法与默认菜单的使用方法一样,区别是:个性化菜单后台可设置针对部分粉丝显示,不同类型的粉丝可看到不同的菜单。如:根据粉丝分组,手机系统等类型显示不同的菜单。

说明:
- 为了避免菜单生效时间的混淆,个性化菜单不允许进行二次编辑,只能重新添加新的菜单编辑后再次发布。
三、二维码
(1)二维码
注:
- 此功能仅支持认证服务号;
- 匹配系统下已有的关键字链接,转换为二维码后,无需手动填写关键字,扫描二维码后直接触发该关键字所匹配的内容。

说明:
a.生成关键字二维码:匹配系统内已有的关键字,分为临时(最长时间为30天)和永久(不限制时间)二维码,名称和场景值可自定义。填写过关键字之后,扫描二维码,相当于用户触发该关键字回复。


(2)二维码扫描统计
统计用户扫码详情,包括:被扫码名称,扫码粉丝,扫码时间等。

四、群发
(1)群发
- 群发对象:根据条件对群发对象进行筛选;
- 发送内容包括:图文、文字、微信图片、语音、视频。

(2)群发记录
统计公众号推送消息的日志。

五、素材/编辑器
说明:
素材包含图片,语音,视频,可分为微信素材和服务器素材(即本地素材)。
- 微信素材:认证过的公众号可将微信素材同步至微擎进行管理,直接发送给粉丝;
- 服务器素材:只可通过关键字或者自定义菜单被动触发,不可以主动发送给粉丝。

六、草稿箱
(1)创作
创作分为:同步微信和新的创作(写新图文和选择已有图文)
新建图文消息分为:公众号图文和图文链接

1.)新写图文:需要自定义编辑图文内容可保存为本地草稿、保存为微信草稿或群发;

七、发表记录
点击“同步微信”可同步微信平台的发表记录,发表记录包括群发和发布。已群发内容会推送给用户。已发布内容不会推送,不占用群发次数,也不会展示在公众号主页中。

八、微官网-文章
微官网是指:微信端的企业或个人门户网站,系统的微官网是多微官网,建立数量没有限制。
(1)微官网建立
1.)点击【微官网/文章】—【微官网】—【新建微官网】,选择微官网模块。


2.)设置微官网入口:设置微官网触发的关键字和微官网封面。


3.)设置基本信息:设置微官网名称,是否启用信息显示,绑定域名和微官网底部信息。
说明:
- 绑定域名一般不绑定正在使用的系统域名,可自行设置新的域名,保证这个新域名能访问系统,在绑定域名设置新域名,此时访问新域名自动跳转微官网主页面。



4.)设置幻灯片:上传幻灯片图片,设置点击幻灯片需要链接的地址。


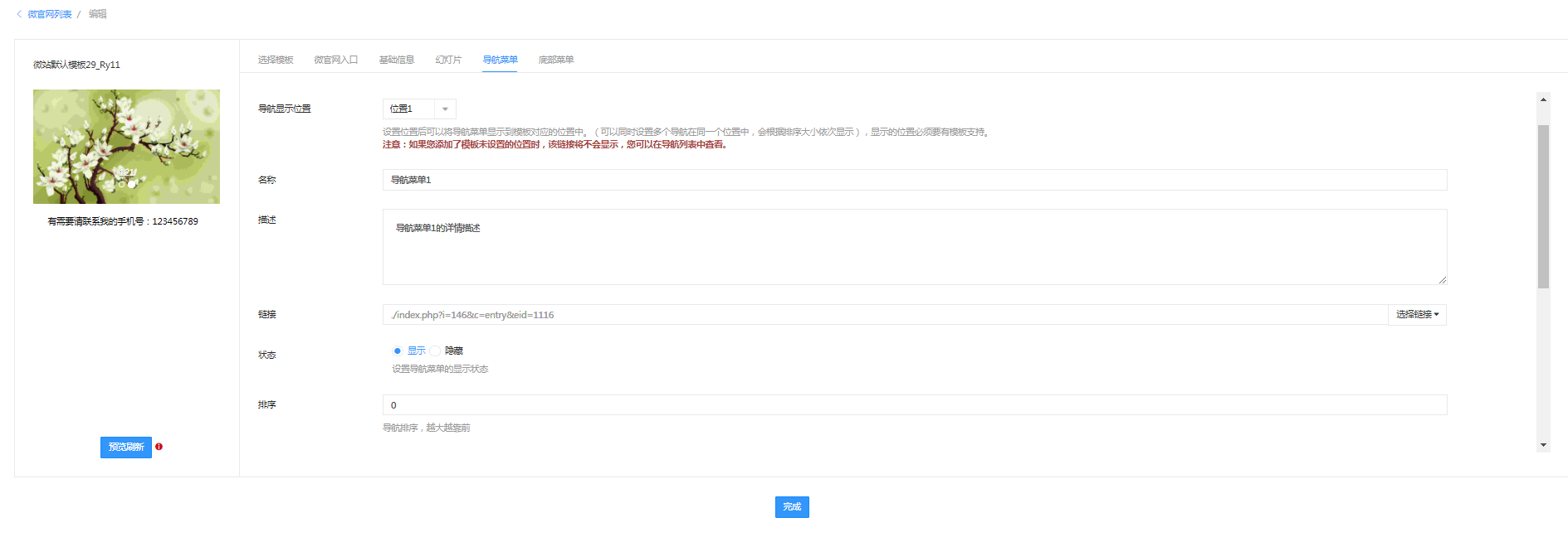
5.)设置导航菜单:导航菜单是微站的导航条,可通过微站导航菜单进入其他页面,这里可设置名称,描述,链接,导航图标,排序等。




6.)设置底部菜单:底部菜单也是快捷菜单,设置后,可以选择快捷菜单显示的位置(模块,图文消息,文章等都可以显示),和显示样式。




(2)微官网模板
-
设计风格:可在现有的模板的基础上,设计模板背景图(要求全图背景的模板),扩展变量,颜色等功能。
-
复制风格:复制该模板,适用场景:如一个模板需设计两种不同的风格用于两个微站上,可通过此功能实现。
-
预览和删除:预览模板样式和删除此模板。
说明:
- 微官网模板被分配给公众号后,需要到【微官网模板】菜单下激活模板。

(3)文章管理
说明:
-
文章管理类似图文素材功能,但样式不同,设置好文章分类后,可添加文章到对应的分类内。
-
公众号文章可与粉丝进行互动,公众号粉丝阅读文章后可选择赠送给粉丝积分,文章浏览量可以自行调节。




(4)文章分类管理
-
建立文章之前需建立文章分类,便于归纳整理。
-
文章分类可设置二级分类。
-
文章分类可分配到您想要显示的微站上。
-
是否作为首页使用,选择是,可选择微官网模板,此时效果就是模板的效果,如选择否,无需选择模板,此时效果为分类页面,可自行设置体验。
-
文章分类设置链接后,不跳转分类页面。

应用模块
一、应用模块
-
管理分配给公众号的应用模块,可由此处进入到模块后台操作页面,点击“更多应用”查看该公众号下的所有模块。
-
通过每个模块的右下角可选择【置顶模块】将模块移至前列或者将常用模块移动至左侧菜单栏下。

粉丝
一、粉丝管理

(1)全部粉丝
可查看全部粉丝、搜索粉丝信息、给粉丝创建标签分组(此分组可同步至微信公众号后台同步粉丝信息)。


(2)粉丝同步设置
开启此功能可自动同步粉丝信息(只能同步接入微擎后的粉丝信息,并非全部粉丝信息)。

二、会员管理
(1)会员管理
会员基本信息统计。

(2)会员组
添加会员组及进入会员组所需条件和会员变更方式。
例如:
A会员没有积分,属于默认会员组,帮A调整积分后,达到升级VIP组所需要的积分条件后,会自动升级到VIP组中。


(3)会员中心
编辑填写基础信息页面名称-添加背景图片-填写触发关键字-添加封面-添加页面描述-联系方式等,还可以根据需要再添加一级导航。

(4)快捷菜单
可选择显示在微站主页、微页面、文章及分类下,设置导航地址,此功能参考微官网底部菜单。

(5)注册设置
设置会员注册方式及验证项,具体可参考注册设置下各项功能说明。

(6)积分设置
可自定义更改基本和营销策略方式,编辑为其他类别,以积分形式与粉丝互动,积分策略下可选择具体需要使用的字段。

(7)会员字段管理
启用或关闭需要获取的会员信息,例如姓名、昵称、手机号等,建议不要太繁琐。

三、留言管理
查看公众号下图文或者文章下粉丝留言,可针对单条图文开关留言权限。
说明:
- 已开通留言管理功能的微信公众号才可以使用。

配置
一、参数配置
(1)远程附件
参考远程附件配置详解篇。

(2)借用权限
参考借用权限配置详解篇。

(3)微信通知设置
就是用户常说的消息模板,当用户余额消费或者变更时,公众号会自动返回会员余额变更消息,点击修改,根据图中提示在公众号平台内找到对应模板的编号填入即可。


(4)邮件通知参数
根据提示填写相关邮件信息
1.)什么是授权码?
授权码是QQ邮箱推出的,用于登录第三方客户端的专用密码。
适用于登录以下服务:
POP3/IMAP/SMTP/Exchange/CardDAV/CalDAV服务。
温馨提醒:
为了你的帐户安全,更改QQ密码以及独立密码会触发授权码过期,需要重新获取新的授权码登录。
2.)怎么获取授权码?
先进入设置-》帐户页面找到入口,按照流程操作。

(5)上传JS接口文件
微信设置JS安全域名需上传认证文件,可以使用该工具上传。

二、支付参数
参考支付参数配置详解篇。
三、数据同步
数据同步只显示可进行同步的应用且只能单向同步。

例如:
公众号A已将数据同步到了小程序B,小程序B再选择数据同步时,就不会再显示公众号A。
四、域名绑定
域名绑定功能为商业版微擎专属,如果公众号的活动域名地址是A,域名绑定功能下绑定B,访问A域名,过程中域名转换为B,最终的访问地址也是B。

发布
一、发布设置
具体可参考发布设置下步骤说明。

统计
一、访问统计
(1)app端访问统计信:可以设置API余量;
(2)所有用户访问统计:显示周统计和月统计用户访问量,生成曲线统计图;
(3)访问统计设置:可以每天最高访问次数和检测时间间隔(单位:秒)设置为0,表示每次访问都要判断是否超过设定值(精确限制访问量,但会增加服务器压力);
建议值:600,即每10分钟进行一次检测(模糊限制访问量,与设定值会存在一定误差,但服务器压力小)。

(2)用户统计
通过对公众号用户数据统计,对新关注人数,取消关注人数、累计关注人数进行详解,生成曲线统计图,可自定义选择时间段生成统计表,实时了解公众号下的粉丝关注情况。

如果看不懂微擎社区版二次开发手册或者遇到问题,请联系微信: ccccyyyy4444 或者 QQ:155120699 ,如果我们有空闲时间,可以免费为您答疑解惑。